UltralyticsDetectorProvider
节点功能:该节点的作用是从本地模型文件中加载一个 Ultralytics YOLO 检测模型(支持边界框检测或语义分割)
UltralyticsDetectorProvider - 节点参数说明
| 输出参数 | |
| BBOX_DETECTOR | 一个可用于边界框检测的对象。它本质上是对已加载的YOLO模型的封装,配置用于边界框预测。 |
| SEGM_DETECTOR | 一个可用于实例分割的对象。与 YOLO 模型类似 |
| 控件参数 | |
| model_name | 模型名称,格式为:bbox/xxx.pt 或 segm/xxx.pt,对应放在 ultralytics/bbox 或 ultralytics/segm 文件夹下的模型文件。 |
介绍
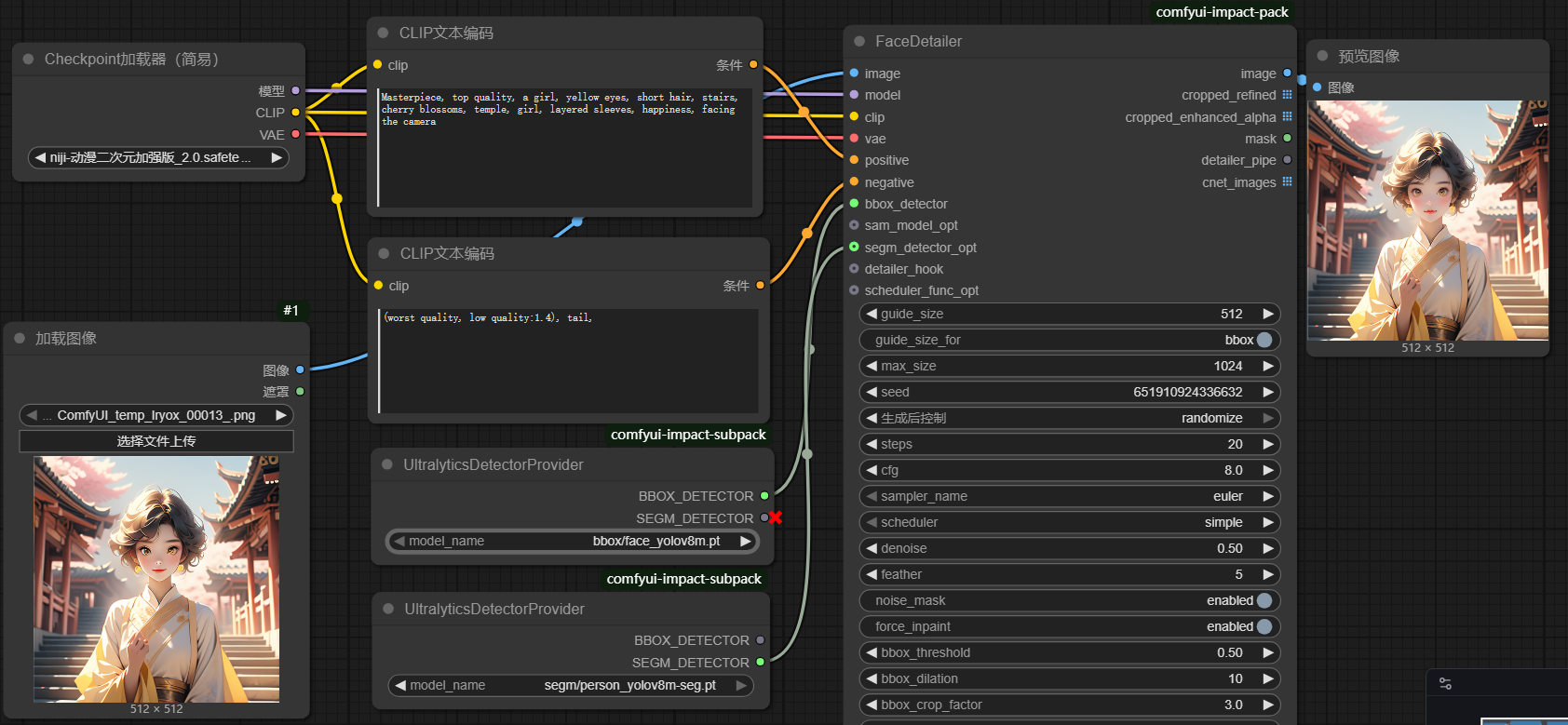
注意:该节点一次只能加载 BBOX 或 SEGM 类型中的一种模型,并需根据 model_name 所选择的模型类型来正确连接输出口。
例如,bbox/face_yolov8m.pt 是一个 BBOX 类型的人脸检测模型,因此在连线时应选择 BBOX_DETECTOR 输出口进行连接。
如果此时尝试连接 SEGM_DETECTOR 输出口,则会BBOX_DETECTOR输出接口显示红叉,这是因为所加载的模型并不支持分割(SEGM)功能。
下面两张图片说明BBOX模型和SEGM模型的区别:

此时换了一个分割模型,它支持SEGM_DETECTOR 。

该节点用的最多的还是搭配FaceDetailer节点做人物的脸部优化任务。

模型下载:
bbox模型和segm模型分别下载到ultralytics/bbox和ultralytics/segm路径下
https://huggingface.co/Bingsu/adetailer/resolve/main/face_yolov8m.pt
https://huggingface.co/Bingsu/adetailer/resolve/main/person_yolov8m-seg.pt
更多模型:https://huggingface.co/Bingsu/adetailer/tree/main