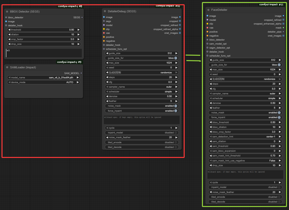
FaceDetailer
节点功能:专门用于面部细节增强的综合性节点,它结合了检测、分割和图像生成技术来自动改善图像中的面部质量。
FaceDetailer - 节点参数说明
| 输入参数 | |
| image | 输入图像,支持单图或多图批处理。 |
| model | 图像生成模型,通常为 SD 或 SDXL 类型。 |
| clip | 文本编码模型。 |
| vae | 编解码模型。 |
| positive | 正向提示词。 |
| negative | 反向提示词。 |
| bbox_detector | 用于目标检测的模型组件。 |
| sam_model_opt | 可选。若设置,则将 bbox 区域传入 SAM 获取掩码。 |
| segm_detector_opt | 可选。分割模型,用于辅助细化 bbox 区域。 |
| detailer_hook | 可选。用于自定义细化过程的钩子函数。 |
| scheduler_func_opt | 可选。自定义调度函数。一般不需设置,仅高级用户使用。 |
| 输出参数 | |
| image | 增强后的完整图像。 |
| cropped_refined | 放大区域的裁剪后重建图像。 |
| cropped_enhanced_alpha | 带透明通道的增强图像,用于合成。 |
| mask | 所有检测区域的合并掩码。 |
| detailer_pipe | 组合信息结构,包含模型、Clip、VAE 等上下文。 |
| cnet_images | 控制图像列表(用于 ControlNet)。 |
| 控件参数 | |
| guide_size | 用于面部增强的参考线尺寸。此参数控制面部处理的比例,从而影响细节水平和精度。默认值为 512。 |
| guide_size_for | 指定 guide_size 用于 bbox(开启)或裁剪区域(关闭)。开启表示 guide_size 控制的是 bbox 放大区域,关闭则表示直接控制裁剪区域,推荐默认开启。 |
| max_size | 待处理图像的最大尺寸。此参数确保图像被适当调整大小以适应处理限制,从而在不使系统过载的情况下保持图像质量。默认 1024。 |
| seed | 随机数种子。 |
| steps | 采样步数。 |
| cfg | 提示词引导系数。 |
| sampler_name | 采样器名称, |
| scheduler | 调度器名称。 |
| denoise | 去噪强度。 |
| feather | 掩码羽化像素数,平滑边缘。 |
| noise_mask | 是否启用噪声遮罩引导去噪过程。 |
| force_inpaint | 强制使用 inpaint 模式。 |
| bbox_threshold | BBox 检测置信度阈值,默认 0.5。 |
| bbox_dilation | 扩展 BBox 尺寸,单位为像素。 |
| bbox_crop_factor | 裁剪因子,控制 crop 区域与 bbox 的比例。 |
| sam_detection_hint | SAM 的提示模式,决定采样点方式。 - center-1: 中心点 - horizontal-2/vertical-2: 水平/垂直两点 - rect-4: 四角点 - mask-area: 区域平均点 - none: 不使用提示。推荐使用 center-1。 |
| sam_dilation | SAM 探测掩码膨胀像素数。 |
| sam_threshold | SAM 探测敏感度阈值。 |
| sam_bbox_expansion | SAM 检测区域边界扩展像素。 |
| sam_mask_hint_threshold | SAM 掩码提示的激活阈值。 |
| sam_mask_hint_use_negative | 使用负提示方式。 False: 不使用 Small: 掩码内小区域为负样本 Outter: 外部区域为负样本。推荐使用 False 或 Outter。 |
| drop_size | 最小对象尺寸过滤阈值。用于去除检测出的噪声或碎片对象,建议设为 10~30。 |
| wildcard | 额外的动态提示词,用于增强控制。 |
| cycle | 循环细化次数。默认值 1。 |
| inpaint_model | 可选。使用 inpaint 模型进行修复。 |
| noise_mask_feather | 可选。对噪声掩码进一步羽化像素数。 |
| tiled_encode | 可选。是否在编码阶段进行分块处理。用于大图像处理,可缓解显存压力。建议在显存不足时启用。 |
| tiled_decode | 可选。是否在解码阶段进行分块处理。 |
这三个节点搭配等于当前节点。因此,想要了解具体怎么使用这些参数,可分别前往BBOX Detector (SEGS)、SAMDetector (combined)、DetailerDebug (SEGS)这三个节点查看。

文生图工作流,通过bbox模型面部细节增强和segm模型分割:
