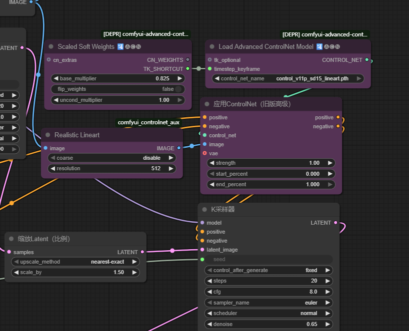
Scaled Soft Weights 🛂🅐🅒🅝
节点功能:通过基于掩码的动态缩放,灵活控制 AI 艺术生成权重,实现细致的输出优化。
Scaled Soft Weights 🛂🅐🅒🅝 - 节点参数说明
| 输入参数 | |
| cn_extras | 此可选参数允许您以字典形式传递额外的 ControlNet 权重设置。这些额外设置可以对 ControlNet 权重进行更深入的自定义和微调。 |
| 输出参数 | |
| CONTROL_NET_WEIGHTS | 此输出参数提供应用指定缩放和调整后的 ControlNet 权重。这些权重可用于后续节点,以影响 AI 艺术生成过程。 |
| TIMESTEP_KEYFRAME | 时间步关键帧。该关键帧可用于在生成过程中的特定时间步管理和应用权重,从而实现动态和基于时间的控制。 |
| 控件参数 | |
| base_multiplier | 此参数设置权重的基础乘数。它决定了在进行任何其他调整之前应用于权重的初始缩放因子。默认值为 0.825,最小值为 0.0,最大值为 1.0。调整此值将直接影响 ControlNet 权重的强度。 |
| flip_weights | 此布尔参数设置为 True 时,会反转权重。这对于反转 ControlNet 权重的影响非常有用。默认值为 False。 |
| uncond_multiplier | 此参数设置无条件乘数,用于在应用无条件控制的情况下调整权重。默认值为 1.0,最小值为 0.0,最大值为 1.0。调整此值会影响 ControlNet 权重在无条件控制场景下的总体影响。 |
